- No familiarization time, since C header files (*.h) no longer need to be read and so the associated DLL calls are no longer required
 - For these drivers interface cards and adapters are available that are all operated with the same calls (parallel, ISA, PCI, PC-104, USB etc.)
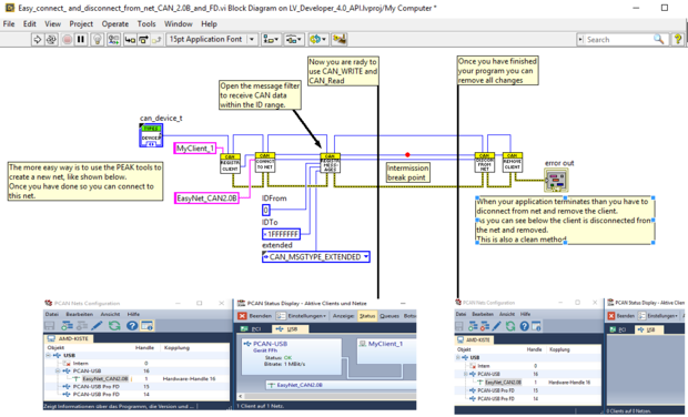
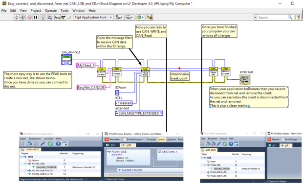
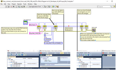
 - Simplified configuration in LabView via the functions Create-control or Create-constant
 
DELIVERY CONTENTS:
- The LabView drivers are digitally delivered with an e-mail. Therefore, please enter the e-mail address of the intended recipient in the delivery address or in the comments when ordering.
 - Documentation in PDF format
 
| Users manual | 
| User's Manual in English | 
